注册表比较概述

Beyond Compare

注册表比较概述

上一个向上下一个

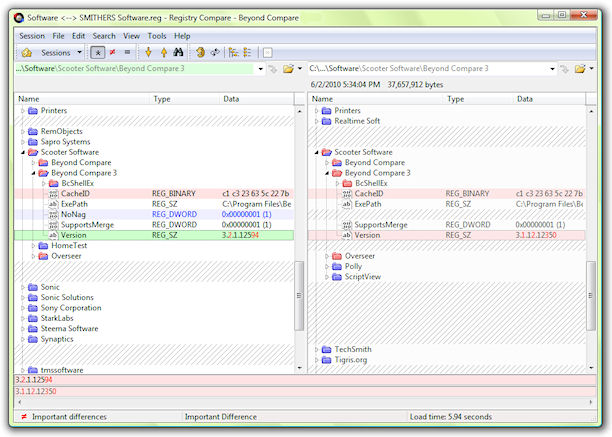
一个注册表比较会话比较本地计算机或网络上其它计算机的实时注册表 .reg将文件导出至并排显示。

点击缩放

通过名称排序和对齐密钥和值。  密钥的颜色基于他们是否包含孤立项或差异项。  值会被染色去高亮字符差异。  红色表示差异,蓝色指示孤立项。

比较被加载后,可以直接编辑注册表。  你可以在项目中间复制选项,删除或者重命名存在的条目,并且添加新条目。  双击一个值同样允许去改变它的类型和数值。

参考

注册表比较命令

注册表比较设置